客户后台使用手册
用
户
手
册
山东利生智能科技有限公司
目录
1、在浏览器中输入网址www.xcxht.net,进入利生智能小程序官方网站,点击用户中心

进入登陆界面,填写正确的后台账号及密码信息,进入后台管理界面

填写完账号密码,点击立即登录
进入后在下图中的红框处,会显示已有的小程序

把鼠标移动至小程序处时,会浮现出“预览”“管理”两个选项,点击“管理”选项,进入后台管理
进入后,左边会显示此后台的主要工具
下面介绍使用小程序后台时,经常会使用到的工具
点击左侧工具栏中总览;
点击总览,右侧界面会显示大概的数据统计、最近使用、收藏设置、常用功能、运营攻略、学习交流、TOP场景值分布、TOP10地域分布等八个块面

(页面较长,分两个图片展示)
1.最近使用:指最近常用的功能,会出现在这里
2.常用功能:比较实用、常用的功能会出现在这里
3.运营攻略:介绍如何推广运营小程序,为小程序盈利做准备
4.学习交流:学习咨询小程序的使用、以及官方的活动
5.TOP场景值分布:使用小程序比较多的设备排名
6.TOP10地域分布:在何地使用小程序的排名前十位
点击左侧工具栏中的数据统计-web端数据分析;
此处有小程序浏览量、用户数、订单数的统计,可点击右边的红框处切换浏览量、用户数、订单数的数据显示

也可点击此处切换显示的天数
这里储存着登陆过小程序的所有用户以及自己添加的用户
此处会显示小程序已收集到的客户信息,可通过下图红框中的搜索框进行搜索查找;
可根据搜索框前方的“姓名”“电话”“QQ”“邮箱”等进行精准查找;

在搜索框前方是“标签筛选”,可根据已设置的标签进行筛选查找;
点击“标签筛选”,在弹出的界面中点击管理,可对标签进行增加、删除等操作;
下图红框处就是此小程序的所有分组,可通过红框中的“添加分组”来进行分组的增加和删除以及查看每个分组中的客户;
系统客户:登陆过小程序的所有用户
添加客户:自己添加的客户

点击客户信息后面的“更新”,可对客户的状态进行更新

点击客户信息后面的“查看”两字可编辑客户的详细信息,点击此图标后还可直接添加标签、分组;

此处可以新建用户;
可在左侧的添加客户处删除已添加的客户;

删除后的用户可在回收站里进行还原或者彻底删除操作

在这里可以对页面的图标或者文字进行点击事件的变更;
点击下图红色大框中左侧的分组里的页面更换页面
点击下图红框页面中间的图标或文字,红框中右侧也会相应的变化

例如单一一个图标,显示如下图
单击“修改”,可以切换点击事件

可点击修改的单击事件有以下几种分类
(1)修改链接的页面;选中某一个页面之后,点击确定,
此时在小程序内点击此图标可以直接跳转到链接的页面中去

(2)修改后,可点击图标进入详情页;
1)优惠券详情:选择“优惠券详情”,可以跳转至已设置好的某一张优惠券的详情中
2)商品详情:选择“商品详情”,可以跳转至已添加的某一个商品的详情中
3)社区详情:选择“社区详情”,可以跳转至社区的某一个板块的详情中,参与讨论
4)商家详情:选择“商家详情”,如果您的小程序有多商家功能(分店、子店),可以选择跳转至其中一个店铺的详情中

(3)在营销分类中,可以切换营销里面的功能使用;
1)优惠券列表:选择“优惠券列表”,可以跳转至优惠券的领取列表,所有已设置的优惠券都会在优惠券列表里面显示
2)储值:选择“储值”,可以跳转至储值页面,引导用户储值消费
3)付款:付款大多适用于面对面消费时的场景,可以实现任意金额实时付款的功能
4)秒杀:选择“秒杀”,可以跳转至秒杀界面中,实现秒杀的功能,选择秒杀后,可以点击下一步来设置需要秒杀的商品
5)代言人中心:也叫作分销功能,如果小程序有分销功能,可以设置分销功能,来跳转至分销的页面中,引导用户成为代言人
6)大转盘、刮刮乐、砸金蛋:属于营销类活动,可以跳转至此活动的详情页,引导用户参加游戏

(4)功能类中,有八种功能可供选择操作;
1)拨打电话:选择“拨打电话”功能,可实现点击此图标,调转预设的电话号码,进入手机的拨打电话界面,从而实现拨打电话功能
2)跳转小程序:如果您还有的小程序,可以在此处设置好APPID,页面路径,从而实现由此小程序跳转至另外的小程序
3)分享好友:可以将小程序分享至好友,可以在设置此功能时,添加一段描述,也可以不加
4)分享朋友圈:设置此功能,可以将小程序分享至朋友圈,需要添加一张图片与一段文字描述
5)刷新列表:设置此功能,在小程序点击此图标,可以刷新将小程序分享至朋友圈,需要添加一张图片与一段文字描述
6)刷新页面:设置此功能时,在小程序点击此图标,可以刷新小程序的整个页面
7)联系客服:设置“联系客服”时,用户在小程序点击此图标,可以跳转到微信的对话框页面,以联系商家,不过这个功能需要商家登陆微信公众平台,登陆小程序的账号,在客服消息处,添加客服人员,之后再在客服消息界面,点击“在线客服功能工具”客服扫码登陆之后,才能与用户交流沟通,且客服最多只能发送三条信息,需要等用户发一条信息之后,才能继续发送
开启联系客服功能,商家也可以直接在微信小程序中与用户对话,不需登陆微信公众平台,具体设置请看“系统设置”教程,“系统设置”教程,请在目录中查找
8)预览大图:设置此功能,在小程序点击此图标,可以查看此图标的大图效果,更清晰;此功能也可以设置在图片上

此处有三个可操作处,分别是“编辑”“删除”“数据管理”;
“编辑”和“删除”选项不建议点击操作,可能会出现您不可控的情况

如您的小程序有添加预约、反馈、加盟等表单信息,可在相对应数据后的数据管理中查看
如果需要添加、修改文章等或者有信息需要编辑、添加,也是在相对应数据后的数据管理中查看、编辑
(1)小程序轮播管理
点击红框中的轮播(或是轮播图)后的数据管理,进入后点击左上方的添加数据

输入您的标题,以及您要添加的内容(内容里可添加图片和对文字、图片的简单处理),将鼠标移到下图中红框内的图标上,会浮现出此图标的功能
标题及内容添加完成之后,点击保存

点击页面左侧的轮播管理-小程序轮播管理,进入小程序轮播管理界面;
“编辑”和“删除”选项不建议点击操作,可能会出现您不可控的情况

点击轮播项, “权重”下的数字对应的是数据管理中的轮播数字
在“是否显示”下面可勾选此轮播是否在小程序中显示
点击 “编辑”文字按钮

进入后,点击更换图片,可更换图片,下图中的跳转设置是链接在应用数据-数据管理中所对应的轮播,每个轮播都是一一对应,不建议更换跳转设置
提前在电脑上存储所需要更换的图片,点击“更换图片”,可直接选取电脑上的图片
更换图片完成后,点击保存
您的小程序所对应的轮播会有相应的改变
(2)子店轮播管理
子店轮播操作同上
(1)图片库
所有上传到小程序里面的图片都会储存在图片库里面(直接在电脑本地上传的除外),以便图片的管理
可以通过下图这样,选择多个图片,一同放入某一个图片组中,或者删除图片、下载图片的链接

将鼠标移动到图片处,会有“改名”“链接”“分组”“删除”四个选项滑出
点击“改名”可以给图片修改名称,名称会显示在图片的下方
点击“链接”会显示此图片的链接
点击“分组”可以给图片分组
点击“删除”删除图片

图中红框处就是此小程序所有的分组

下图红框处可根据图片名称进行搜索

点击“上传图片”按钮,可以把电脑本地的图片上传到图片库
上传图片前,提前点击进入某一个图片组中,上传的图片就会出现在对应的这个图片组中

(2)视频库
视频库包含着所有上传在小程序中的视频,并可以在此处统一编辑与管理,视频库的编辑、管理、上传、删除、分组的操作方法与上面的图片库一致
1)全部视频
另外,在视频库的全部视频按钮下,可以预览视频,在预览视频的窗口,还可以下载此视频

在“全部视频”界面里,点击右上角的“总数据统计”,可以查看视频产生的数据详情与总数据监控


2)使用视频
在“使用视频”的界面中,可以查看小程序已上架的视频,将鼠标移动至视频上,会有“删除”“评论”“预览”三个按钮出现
点击“预览”,可以预览视频,点击“评论”可以查看此视频的所有评论,并对评论进行回复操作,点击红框处的评价满意度可对满意度的进行评论筛选

点击 “回复设置”,可对小程序管理员(也就是您)的回复时的名字进行更改,

在 “使用视频”界面中,点击“当前数据统计”,可以查看一上架的视频使用详情,包括播放数、占用空间、消耗流量、评论数等


页面二维码是指每一个页面的小程序码,点击每一个页面,都会生
成对应的小程序,扫小程序会直接进入这个页面中来,另外这个小
程序可以下载打印,打印出来的一样可以扫描

无线小票打印机只可接365的小票机,接入小票机后,有下单的,
小票机会有语音提示,并自动出单;
无线小票机有云存储功能:若停电停网,恰巧有商品下单,
那在连接上电、网之后,会自动把停电停网是漏打的单打出来
点击“添加小票机”

进入小票机信息窗口,把“账号”“机器号”“密钥”三项填好就
可以使用了


资讯功能可以提供文章与新闻的发布功能,其中更包括了:自定义关键词,自定义样式,自定义排版,打赏,推荐商品,推荐文章,推荐优惠券等功能。
(1)文章管理
在“文章管理”界面,可根据文章分类,发布状态或根据文章标题、内容等进行搜索,如下图右边的红框处
点击“分类管理”可对资讯进行添加、删除分类的操作
点击“新增文章”,开始编辑发布一篇文章


点击“新增文章”,包括分类、类型、版式、标题、正文、关注公众号、关键词、打赏、推荐位、内容等均可设置。


文章内“关注公众号”,现在默认使用调转客服功能,提示用户回复“XX”字段后关注公众号


“推荐位”:每篇文章可添加4条推荐位,每条推荐位除优惠券外可添加4个商品、文章、点击事件,优惠券3个




用户可在后台“启用打赏”,开启打赏后,小程序用户可直接对文章进行支付打赏,打赏金额有固定选择与自定义选择两种


文章编辑完成后可自行选择“是否发布”,不发布的文章将自动保存在文章列表,后续可自行发布;已发布的文章也可下架处理


可对重点文章进行【置顶】处理,被置顶的文章将在小程序中保持在顶部

文章可以进行再次编辑,也可在【评论管理】进入单篇文章对用户的评论进行回复,商家可多次回复用户的评论



点击“会员管理”,将进入会员管理系统,可对会员进行相关的权限管理与分组管理

(2)会员管理
商户可以会员进行管理,设置对会员的分组与拉黑处理,拉黑后会员将不能再评论

管理员可在后台设置会员的分组,并将用户移动至对应的分组

设置完全部内容后,即可在小程序手机端打开相关功能查看效果



电商板块共有三块内容,商品管理(商品列表、添加商品、商品导入)、分类管理、运费管理(固定运费模板、全局包邮设置、模板运费设置、上门自提设置)
1、商品列表

图1、电商商品列表操作区域说明
操作区说明:
1)商品状态区:出售中、仓库中(下架商品),已售罄(库存为0的商品)
2)基础操作区:添加商品,筛选,搜索区,分类管理,商品导入区域
3)商品筛选区:7种筛选类型,点击“确认”进行内容筛选,点击“重置”恢复常态
4)商品排序区:可按“价格、浏览量、总销量、总库存、变更时间”进行升降序排序
5)分类操作区:快捷分类筛选
6)批量操作区;下架:批量下架商品
复制:批量复制商品、可复制到原程序下,也可复制到其他程序
删除:批量删除商品
下载二维码:批量下载当前商品二维码,扫码进入商品详情页
(特色码不支持批量下载)
导出:批量导出商品基本信息

图2、电商商品列表操作区域补充说明
7)单品操作:编辑、复制、删除、下架(下架到仓库中)
8)商品码:普通商品码和特色商品码,特色商品码只能单独下载,如图3
9)页面管理:可以设置当前页面数据


图3、商品码展示效果,右侧为“特色”商品码
2、商品管理-添加商品
图4、添加商品效果图1

图5、添加商品效果图2
添加商品区域说明
1)富文本编辑器:支持图片拖拽进入、全屏展示、段落字体大小调整
2)运费选择:新增“固定模板“ ,详见运费管理介绍。固定运费、体积运费、重量运费、件数运费可选
3)商品编码:商品搜索时,可用于编码搜索
4)分享标语:商品转发时的标题展示,为空时,展示的为程序应用名称。
5)展示/收起栏:将“商品属性、商品编码、分享标语、补充信息和城市定位”内容收起和展示。

图6、添加商品分享标语效果图
3、商品管理-商品导入

图7、电商商品导入界面
相关说明:
1)导入操作区:可以下载导入模板,再将导入模板填写内容后上传,最多一次支持300条导入
2)导入规则:导入规则详见“导入模板-导入规则“
3)导入报告:导入模板后,会有导入报告,会按序号给出错误原因
4)导入延迟:根据数据量不同,时间延迟会不同
2、电商分类管理
电商的分类统一在这里编辑、删除设置
点击“新增分类”,到增加分类页面,编辑分类的名称,组内权重框中需填写数字,值越大,在分类管理中的排名越靠前


在分类勾选,点击“删除”,再点击“确定”,可删除勾选的分类
或直接点击分类后面的删除,也可以删除分类

点击“添加分组”,可以添加分类组,分类可以添加到分类组里面,方便管理

点击分类组后面的齿轮状按钮,再点击分组管理,可以在右侧的界面中勾选需要添加进组的分类,再点击保存,即可将分类添加进组

删除分类组,不会将组中的分类一起删除

3、电商运费管理
运费管理板块分为:固定运费、满包邮、模板运费、上门自提
1)固定运费模板设置


图8、固定运费版本设置与规则
2)全局满包邮规则设置
当订单应付金额大于全局满包邮时,运费为0
订单中应付金额符合任意一个商品包邮条件,订单包邮

图9、全局满包邮设置
3)模板运费设置
三种运费设置模式:重量模板、体积模板、件数模板,每种模板都可以设置独立的满包邮设置
可设置内容具体到省市区
可设特殊区域免邮(首项为0,续项为0即可)

图10、模板运费设置图1-列表展示

图11、模板运费设置图2-添加单独区域设置
1、预约商品管理



分类区:已添加的分类都在此出现
搜索区:根据商品的名称搜索商品
已上架的商品:所有上架的商品均在此出现,可以点击后面的“编辑”,重新编辑商品;点击“复制”,将复制次商品;点击“下架”;商品将不可购买,商品会回到仓库中
操作区:可以多选商品进行“下架”“复制”“删除”“导出”操作
添加预约商品:单击左上角的“添加商品”,完成商品的添加操作,点击保存即可
2、预约分类管理
在此页面,所有已添加的分类均出现在下图的中间位置,点击左上角的“新增分类”,即可添加分类

组内权重:需要添加数字,值越大,在分类组的排名越靠前

1、到店店铺设置
到店类店铺添加商品时,需要先填写店铺的设置,前面有红星的是
必选项,填写完店铺的设置,点击保存


2、到店商品管理



分类区:已添加的分类都在此出现
搜索区:根据商品的名称搜索商品
已上架的商品:所有上架的商品均在此出现,可以点击后面的“编辑”,重新编辑商品;点击“复制”,将复制次商品;点击“下架”;商品将不可购买,商品会回到仓库中
操作区:可以多选商品进行“下架”“复制”“删除”“下载二维码”“导出”操作

添加到店商品:单击左上角的“添加商品”,完成商品的添加操作,点击保存即可
3、到店分类管理
在此页面,所有已添加的分类均出现在下图的中间位置,点击左上角的“新增分类”,即可添加分类

组内权重:需要添加数字,值越大,在分类组的排名越靠前

4、到店位置管理


分类区:已添加的分类都在此出现
搜索区:根据商品的名称搜索商品
添加的位置:显示所有已添加的位置
操作区:可以多选商品进行“复制”“删除”“下载二维码”“导出全部”操作
添加位置:点击位置 “管理页面”左上角的“添加位置”,输入几号桌等名称即可
位置分类:在位置分类页面,下面显示的是所有已添加的分类,点击左上角的“添加分类”,即可新增分类
1、外卖店铺设置
外卖类店铺添加商品时,需要先填写店铺的设置,前面有红星的是
必选项,填写完店铺的设置,点击保存


2、外卖商品管理



分类区:已添加的分类都在此出现
搜索区:根据商品的名称搜索商品
已上架的商品:所有上架的商品均在此出现,可以点击后面的“编辑”,重新编辑商品;点击“复制”,将复制次商品;点击“下架”;商品将不可购买,商品会回到仓库中
操作区:可以多选商品进行“下架”“复制”“删除”“导出”操作

添加到店商品:单击左上角的“添加商品”,完成商品的添加操作,点击保存即可
3、外卖分类管理
在此页面,所有已添加的分类均出现在下图的中间位置,点击左上角的“新增分类”,即可添加分类

组内权重:需要添加数字,值越大,在分类组的排名越靠前

点击左侧工具栏中订单管理;
在此可查看有关普通商品(拼团商品的订单请在旧版后台的“商品管理-拼团订单管理”中查看)的订单,以及其订单的详细信息;
点击左边的订单管理处的几个选项,可查看不同店铺类型下的订单;

进入到店订单管理界面,点击右侧的小票设置,可自定义小票的内容

小票自定义

有连锁店或加盟店的可以在这里添加店铺
(1)店铺列表
实时添加店铺:
点击左侧的多店管理-总店管理-店铺列表
点击添加店铺,

填写子店铺的ID ,点击保存,即可完成子店铺的添加

(2)分类管理
点击新增分类,可以增加商家的分类,用于对子店进行分类管理等,所有的分组都会出现在这个页面中

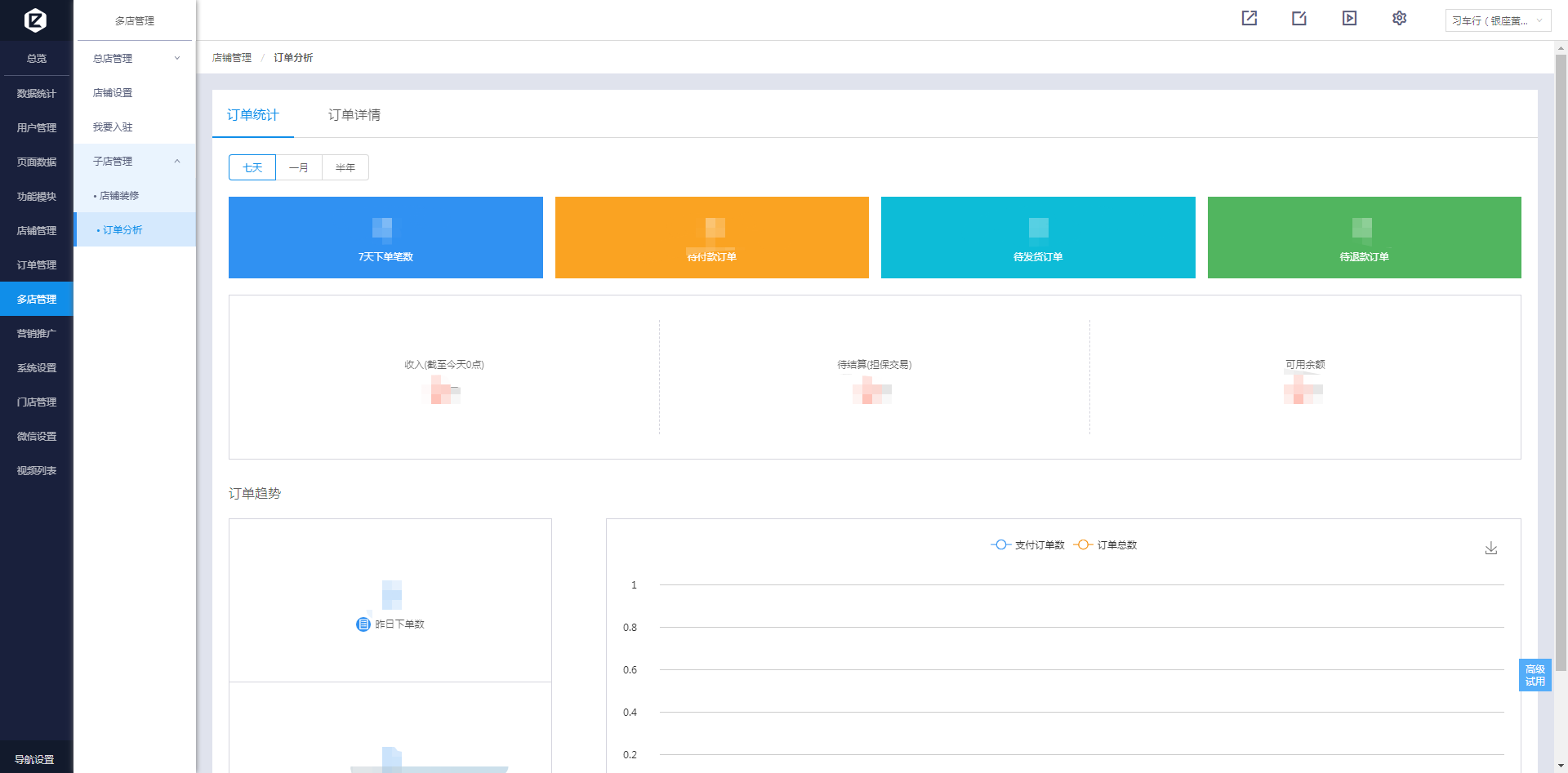
(3)订单分析
这里会自动做出店铺订单的统计,以及订单的详情


(4)审核店铺
店铺也可以通过申请入驻,来入驻到总店总来,店铺申请入驻之后,需要总店的审核,审核就是在这里审核(要注意的是,子店想修改店铺的详情的话,也是会需要审核)
审核的状态在1处,可点击2处修改店铺的审核状态

在这里填写店铺的设置及情况,必填的有门店的名称、城市、门店地址、行业分类、门店logo、电话、门店简介、店铺营业时间,填写完成后点击保存,再点确认
点击申请入驻,填写总店ID,即可完成店铺的入驻申请,等待审核


(1)店铺装修
可以在这里修改子店在小程序里面显示的样式模板

(2)订单分析
在这里查看店铺订单的统计,以及订单的详情


(1)会员卡
点击左侧工具栏中的“营销推广”进入 “会员体系”“会员卡”界面
点击 “新建会员卡”进入到新建界面,输入相关的会员卡信息


【门槛条件】:会员卡获取门槛条件分为“无门槛会员卡”和“按条件升级领取”两种,其中“按条件升级领取”可设置三种获取条件
①积累交易笔数 ②积累消费金额 ③积累积分到达标准
【会员权益】:可选三种会员卡权益
①会员折扣 ②开卡赠送优惠券 ③开卡赠送积分

【显示会员卡号】开启后,在会员卡卡面会显示会员卡号,保存之后还可以改。
该功能首次使用需要更新代码包上传才能使用
会员卡建立完成,后台会员卡中就能看到现有的会员卡

用户能在小程序个人中心【会员卡】中看到会员卡的相关信息,
会员卡名称、会员卡号、会员权益、使用须知、个人积分、联系我们等
(2)优惠券:
暂时需要在旧版后台设置
(3)积分:
暂时需要在旧版后台设置
(4)储值
储值分为系统默认的储值和自定义储值

点击【新建储值项】,进入储值设置界面

填充想要的信息,点击保存(储值说明会出现在小程序中)
设置【自定义储值】
点击编辑

进入【自定义储值】的设置页面

有三种自定义储值赠送规则可选
①不赠送。
②按比例赠送:填入比例数字,则赠送的储值金=充值储值金*该比例数字。(例如填入0.1,当充值110元,则赠送11元储值金)
③按区间赠送:每充值X元,可赠送Y元。
以按比例赠送为例,设置完毕后,用户预览为

用户可根据自己的需求来选择最满意的储值优惠
用户进行储值,储值完成后,可在下方看到储值记录(包括用户自主充值以及商家赠送的储值):

商家可在后台选择查看用户储值记录,在“订单管理”-储值订单中查看

当然,也可在用户管理中对用户直接进行储值金的充值赠送

商家手动操作赠送后,用户在个人中心-储值中也可看到记录

(1)集集乐
点击左侧工具栏中的“营销推广”进入 “营销活动”“集集乐”界面
点击新建活动

进入集集乐活动设置界面

(“集集乐”功能暂时只支持电商,到店类的商品,另外“集集乐”中的“达成限制”功能不支持多商家的子店店铺)

填写活动名称,选择活动的奖励与达成条件
活动奖励可选择已设置过的优惠券,作为集满后的奖励,
达成条件可选择集满几个勋章,兑换一次奖励,一般可设置4个、6个、或者8个
勋章样式:已集、未集的图片可自由选择电脑本地的图片
收集限制:可选择每笔订单可获得的枚数,有单枚和多枚两种选择可设置,单枚设置的是单笔订单消费金额超过多少可获得,多枚设置的是单笔订单消费金额每满多少可获得
达成限制:可设置在本次活动中,用户在同类型店铺最多可获得几次奖励,有“不限”和“有限”两种选择可设置, “不限”是指不限制获得奖励的次数,“有限”可设置最多可获得几次奖励,此功能仅支持电商和到店类商品,不支持多商家子店店铺
关闭限制:可选择关闭此次活动后,是否清空用户剩余集集乐枚数

全部设置完毕后,点击下方的保存,保存此次活动,查看活动的设置信息
(2)秒杀
功能介绍:秒杀是以促销为目的,设置平台商品低于日常价格标准利诱顾客引流到平台的一种功能
秒杀注意事项:
①秒杀商品要从普通商品列表中选取,一旦一个商品被选取为秒杀商品,此商品的普通状态就会消失。
②秒杀商品的销量和此商品普通状态的销量会累加
③秒杀商品的库存不能大于此商品普通状态下的库存
④秒杀商品只能从电商类商品中选取
为便于演示,我提前添加了一个电商类的测试商品
点击左侧工具栏中的“营销推广”进入 “营销活动”“秒杀”界面

点击左上角的“添加秒杀商品”,选择需要添加为秒杀状态的商品

选择一个商品,进入秒杀商品设置页面

设置活动的开始时间和结束时间等,完成商品的所有设置,点击“保存”(优惠叠加:是指开启后可使用会员卡、优惠券、积分的优惠)
秒杀商品添加完成后,会出现在小程序的秒杀商品列表中
(3)拼团
点击左侧工具栏中的“营销推广”进入 “营销活动”“拼团”界面

进入“拼团活动列表”,点击“新建拼团”,设置拼团的相关选项,点击保存

再点击查看

点击“添加商品”

选择一个商品

选择团长是否优惠与减价的力度
点击保存

此时就会出现已设置的拼团
(4)大转盘
点击左侧工具栏中的“营销推广”进入 “营销活动”“大转盘”界面

可点击红框处查看大转盘活动进行的情况

点击新建活动


进入大转盘的编辑页面,编辑活动详情,编辑完成后,点击保存

活动设置完毕后,点击发布—确认发布,就完成了活动的发布
活动开始后,会出现在小程序内
(5)砸金蛋
点击左侧工具栏中的“营销推广”进入 “营销活动”“砸金蛋”界面

砸金蛋同大转盘一样设置
点击“新建活动”


进入砸金蛋的编辑页面,编辑活动详情,编辑完成后,点击保存

活动设置完毕后,点击发布—确认发布,就完成了活动的发布
活动开始后,会出现在小程序内
(6)刮刮乐
点击左侧工具栏中的“营销推广”进入 “营销活动”“刮刮乐”界面

刮刮乐同大转盘一样设置
点击“新建活动”


进入刮刮乐的编辑页面,编辑活动详情,编辑完成后,点击保存

活动设置完毕后,点击发布—确认发布,就完成了活动的发布
活动开始后,会出现在小程序内
(1)推广
点击左侧工具栏中的“营销推广”进入 “推广页面”界面
此功能在新版后台的版本正在开发,点击会跳转到旧版使用,推广功能一旦打开,不可关闭
(一)商家使用
在新版后台点击“推广”

进入以下这个界面,点击开启

①店铺推广设置

推广模式设置:选择一级或者二级推广,进行推广时对应为一个上级获取佣金,或者两个级别上级都可获取佣金。
推广门槛设置:有无门槛决定推广人员申请加入有无条件。有门槛则需要在本店消费满一定金额方可申请(金额商家自定义) ,无门槛的话则可直接进行申请。
收集的推广人员信息选项:勾选信息,为申请人员提交申请时必填项目
转账设置:
线上转账,此转账方式是代言人(推广员)提现佣金到微信零钱开启前提条件需开通【企业付款】的功能
线下转账,此转账方式是代言人(推广员)申请提现佣金到银行卡或者支付宝账号,开启此种转账方式不受限制。
店铺佣金设置:
营销折扣商品是否产生分销佣金:商品结算使用了优惠券、会员卡以及积分的商品,减免的金额是否计入佣金计算的本金中。(开关不论是否打开,参与秒杀、拼团的商品都按照活动后价格计算)
单商品销售一级佣金比例:直系上级获取的佣金比例
单商品销售二级佣金比例:直系两级上级获取的佣金比例
(商品佣金相加不可以超过20% )
租金提现:
1)推广人员每个月可提现次数:自定义设置次数,月份计算为自然月(如10月可提现2次,即10月1日至10 月31日可提现2次)
2)佣金提现门槛:佣金超过(自定义金额)元,可以提现
关系锁定:关系锁定结束以后,不再存在上下级关系以及订单分成关系。
注意:订单卖家需要确定收货之后,佣金才能提现。付款成功以后,生成佣金,但若订单未完成,则佣金退
②推广员等级设置:自定义开启推广员等级,依据不同等级阶梯对应不同佣金比例加成。等级佣金系数设置在1-1.5之间

③推广员身份设置:自定义开启推广员身份,根据不同的身份有不同的佣金收益另外获取

④部分商品佣金设置:可以对商品进行自定义佣金设置。商品有电商和到店商品两种。
固定比例:佣金固定为自定义数额
比例佣金:佣金为商品价格*自定义比例
设置了特殊佣金的商品,会有黄框展示


店铺设置完成以后,点击返回按钮,进行信息列表的查看以及操作。
4、信息列表
①信息列表-推广人员列表:推广人员的信息会在这里展示(可自定义展示信息)。可以对推广人员进行一定操作:设定身份,取消其推广人员的身份

②信息列表-推广商品列表:推广商品的佣金信息,需要修改则点击右上角设置进入商品设置

③信息列表-推广提现列表:推广员申请提现的信息列表展示和操作
提现状态:申请失败(商家操作拒绝)、申请成功,转账失败(商家操作成功,但商户号没钱),申请提现,转账成功(提现成功)

用户

(二)推广员使用
进入代言人中心入口:1.该小程序,直接点击组件进入推广

其他人进入代言人中心入口:1. 代言人中心里面的二维码 2.点击转发链接


首次进入推广页面,需要申请成为推广人员:



申请成功后,进入小店页面:

查看现有佣金情况以及提现:


点击“我要提现”可以选择提现到微信零钱或者线下提现
“提现到微信零钱”:


“线下提现”:


点击查看佣金明细:可以查看佣金来源以及明细情况




点击查看提现记录:


点击查看推广商品状态:


进行我的小店店铺基本设置:


我的推广:推广二维码以及推广情况查看


点击左侧工具栏中的“系统设置”进入 “短信接收管理”界面

绑定手机号可用于接收“新订单消息”,“退款消息短信提醒”
点击“更换”,可通过给需要绑定的手机发送验证码来更换手机号
1、小程序模板消息使用说明
小程序对用户进行主动打扰的能力:在用户进行一定的操作以后,可以向用户发送对应的模板消息。
2、小程序模板消息使用场景/搭配
当用户购买商品、领取卡券、参加营销活动(如拼团)等。可以开启小程序模板消息,实时给用户发送消息,甚至用户召回
3、小程序使用教程:
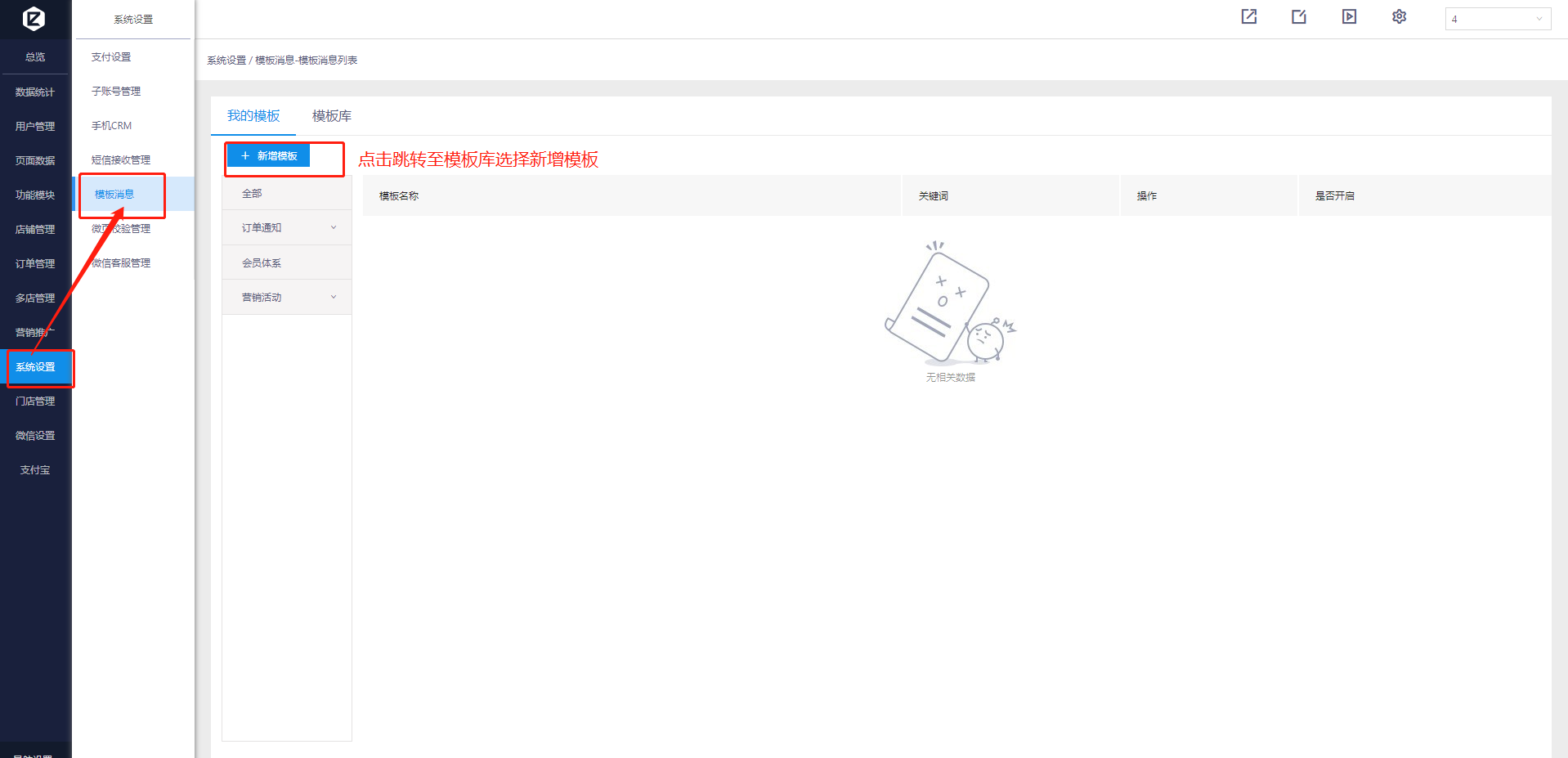
点击左侧工具栏中的“系统设置”进入 “模板消息”界面
点击“新增模板”

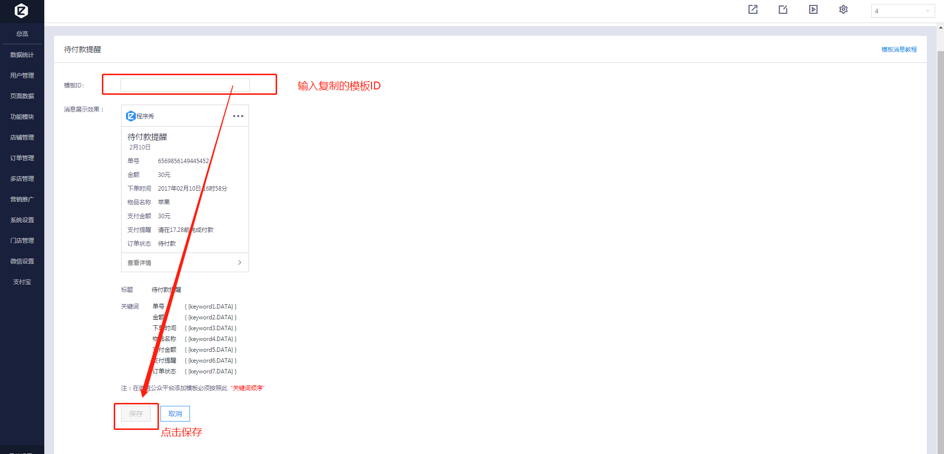
在模板库选择需要添加的模板消息,添加模板ID


去微信公众平台(用小程序邮箱的账号密码登陆,不是后台账号、也不是公众号账号)获取模板ID




填写模板ID,保存,设置完成

设置完成后,该条模板消息会默认开启,不需要时可关闭

在小程序使用客服组件,商家可对客服进行配置,从而用户进入可以与客服进行实时对话(可发送文本以及图片)
点击左侧工具栏中的“系统设置”进入 “微信客服管理”界面
在客服人员一栏添加客服人员、引导客服人员在小程序端输入“登入”口令、客服人员上线后即可服务用户



让客服登陆小程序,点击设置的客服入口进入客服消息,输入“登入”口令,登入进行用户服务



设定客服功能的排队分配规则
(1)随机分配:系统随机给客服分配用户

(2)规则分配:系统根据客服设置的权重、上次的服务人员、用户接入时间三个因素智能给用户分配客服

注意事项:
(1)客服与用户实时对话,每次消息发送不可以超过五条(包括系统提醒):微信官方限制
(2)客服需要使用过该小程序,才可设置为客户人员
(3)用户需要使用客服功能,需要先对小程序授权用户信息,否则无法使用该功能
点击左侧工具栏中的“系统设置”进入 “微信客服管理”界面
所有在店铺管理添加过的门店店铺设置都会出现在门店列表里面,方便商家管理门店

点击门店后面的详情可以编辑门店详情,编辑完成后,点击保存,可保存门店信息

门店后面的门店状态也可以通过点击详情来激活/关闭门店
点击左侧工具栏中的“门店管理”进入 “门店单页”界面
门店单页功能,可以通过扫描二维码,进入推广页面,方便商家让用户快速获取到商家最新资讯,在新版功能中,自由度有了更大的提高,商家可在后台里面任意修改图片、文字甚至是点击后的事件

这是手机上的预览页面

点击有上角的 “元素”按钮,可以打开/关闭元素面板,元素面板与左边的预览页面都可以通过点击组件来选择更改图片、文字或点击事件(在预览页面,每一个图片、文字都是组件;在元素面板,排列的每一块文字,都是一个组件)

在元素面板里面,有这种符号的,表示是一个自由面板,其里面会包含着子元素,属于一个整体

点此可修改点击事件


在点击事件里面,除营销与详情里面的优惠券详情、商品详情外,不建议选择其他点击事件,错误使用会使小程序及本页面不正常


点击左侧工具栏中的“视频列表”进入 “视频管理”界面

点击“添加视频”
通过编辑视频详情来添加视频

添加后的视频会显示在这里

左边的是视频的分类,可点击“添加视频”在视频的详情编辑页面给视频添加分类


点击“视频库管理”可跳转至视频库,管理所有已上传过的视频


还可以选择此视频上下架

点击弹幕可进入此视频的弹幕界面,统一管理弹幕


点击左侧工具栏中的“视频列表”进入 “视频评价管理”界面
这里是评价的筛选区域,可通过选择日期与评价的评级或搜索视频名称、评论人来筛选评论

点击左上角的“回复设置”,可设置所有视频回复对象的名称


单个视频的评论全都显示在这里

点击左侧工具栏中的“视频列表”进入 “视频订单管理”界面
这里是评价的筛选区域,可通过选择日期与订单的进行情况或搜索订单号、视频名称、用户名来筛选评论

所有用户下过的视频订单会在下图红框处出现
